传统基金申请写作中,研究者往往需要反复查阅文献、梳理研究内容、打磨技术路线,再逐字逐句撰写申请书。一个优秀的项目可能因撰写过程中的疏漏而错失良机。为此,我们基于多Agent协作架构开发了NSFCAgent——国家自然科学基金(NSFC)申请书智能撰写与评审系统。跳过了文献整理、内容框架搭建、格式规范调整等繁琐步骤,自动将研究想法转化为符合NSFC标准的申请书,直接给出可使用的文档。
无需用户进行手动格式调整或复杂配置,系统可视化交互响应操作。不仅能在预设的标准化环境中精准生成国自然格式文档,高度复现专业写作规范,还能灵活处理各类学科领域的申请需求。在内联修订确认、arXiv智能检索、章节权重分配等多个核心功能模块中经过测试,均实现了与人工撰写质量的高度一致,充分验证了其在复杂场景下的稳定实用性。

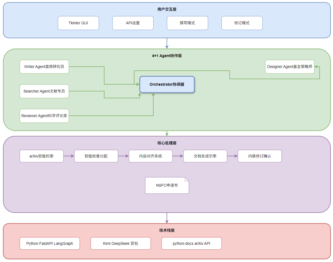
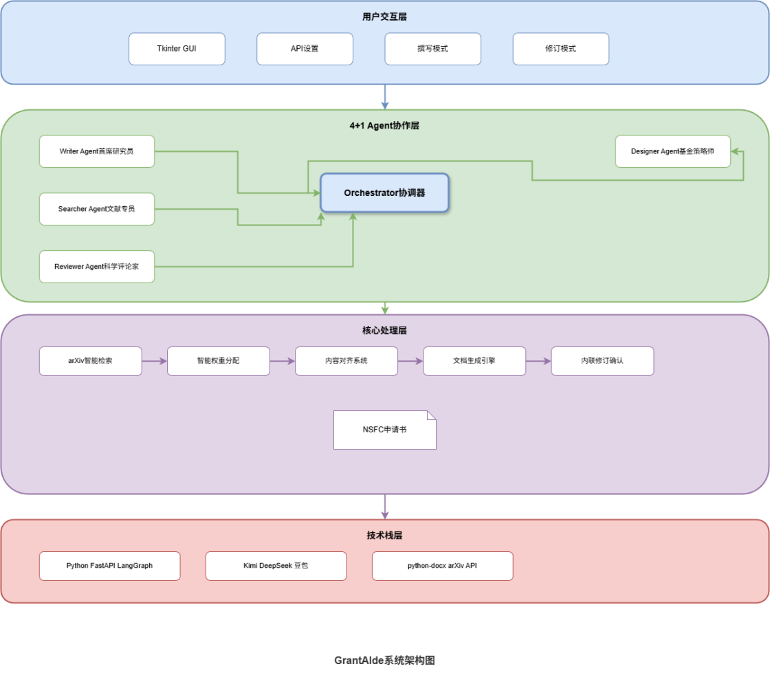
核心架构
NSFCAgent的核心架构采用4+1 Agent协作模式,以LangGraph状态机为协调核心,将基金申请书撰写过程封装为多角色协同的智能体系统。每位Agent承担明确职责,通过Orchestrator协调器实现撰写→评审→修订确认的全流程自动化。通过角色分工,将申请书所需的文献检索、内容撰写、专业评审、格式优化等核心任务,统一编码为可执行、可协同、可追溯的标准化流程,让原本分散的撰写工作形成一个清晰、规整的协作网络。
Writer Agent(首席研究员 PI):主持研讨、整合专家意见、生成最终申请书内容。作为团队核心,Writer Agent承担着领导职责,带领团队攻克基金申请书撰写中的重要问题,基于成员意见对项目方向做出关键决策,同时负责管理撰写进度与资源,最终实现申请质量的科学化与专业化。
Searcher Agent(文献专员 LR):自动提取英文关键词、检索arXiv最新文献、提供研究背景支持。凭借专业优势,为立项依据部分的撰写提供权威文献支撑,在研究前沿动态、与相关研究的对比分析等关键问题上,给出精准的专业建议。
Reviewer Agent(科学评论家 SC):自动评审初稿、生成结构化修订建议、进行评分与逻辑审查。为全过程提供关键性反馈与质控,确保申请书的内容严谨、详尽、可行且具备科学合理性,从立项依据的创新性到研究方案的可行性进行全面审查。
Designer Agent(基金策略师 FS):重构创新性不足内容、优化章节结构、增强学术表达。聚焦技术表达优化,主导构建并优化申请书的技术路线部分,一方面实现研究内容的逻辑性提升,另一方面优化学术表达以精准传递研究的创新价值与科学意义。
Orchestrator(协调器):通过LangGraph状态机驱动,管理整个撰写流程的状态流转与任务调度。作为系统的中枢神经,协调器确保各Agent之间的信息传递顺畅,保证撰写、评审、修订三个阶段的无缝衔接。
实现流程
文献检索阶段:Searcher Agent从中文研究主题自动提取5个英文关键词,检索arXiv最新15篇相关论文,为申请书的立项依据部分提供权威文献支撑。系统内置了arXivAPI集成与XML解析功能,支持本地缓存以提高检索效率,确保文献来源的准确性与时效性。
分层讨论阶段:Writer Agent作为首席研究员主持多轮专家讨论,默认1轮讨论阶段,4位专家分别发言提供框架性建议,每个Agent发言控制在300字内,确保建议的精炼与聚焦。最后由WriterAgent统筹生成完整的8章节申请书内容,生成控制在8000 tokens范围内,并设置300秒超时保护机制。
自动评审阶段:生成DOCX文档后自动触发Reviewer Agent评审模式,科学评论家对申请书进行全面审查,生成3-5条结构化修订建议,包括内容逻辑、学术表达、创新性等方面的专业点评。评审结果会以JSON格式保存,包含评分、修改建议、问题定位等详细信息。
内联修订阶段:系统进入修订确认窗口,用户可逐条审查每条建议。左侧显示修订列表,中间展示差异对比(红色删除、绿色新增),右侧实时预览文档最终效果。支持接受、跳过、撤回等操作,修订记录完整可追溯。
整个生成过程中,每个章节都保留清晰的生成来源与修改痕迹,确保内容可追踪、可追溯;同时优先通过已审校的模板完成格式处理,减少手动调整带来的格式错误,进一步保障了申请书的专业性与规范性。

模板准备:将NSFC空白模板(面上项目-正文-修改版.docx)放入"data/templates/"目录,系统会自动识别模板结构,包括摘要表格、复杂表格样式、章节标题格式等,严格遵循国自然格式规范(宋体小四正文、黑体三号标题、1.5倍行距)。
系统内置了智能模板处理引擎,能够正确处理5行2列的标准摘要表格、保留复杂表格的合并单元格和边框样式、基于TF-IDF相似度匹配AI输出与模板槽位,确保生成内容的精准定位。
撰写新申请书:在桌面应用界面选择基金类型(面上/青年/重点),勾选"使用arXiv检索"选项,输入研究主题(如:肝细胞癌免疫治疗耐药机制),设置讨论轮次(建议1-2轮),点击"开始会议"后系统自动启动4+1专家协同撰写流程,等待生成完成后自动进入评审修订窗口。
整个撰写过程大约需要3-5分钟,系统会在界面实时显示各Agent的工作状态与进展。文献检索、专家讨论、文档生成、自动评审四个阶段依次进行,每个阶段都有明确的进度提示。
内联修订确认:在修订窗口中,左侧面板显示所有修订建议,中间区域展示红绿差异对比效果,右侧面板实时预览文档最终状态。用户可逐条审查建议,点击"接受"应用修订、"跳过"保持原样、"撤回"回滚操作,所有修订操作都会被记录在`data/confirmations/`目录中,支持20步操作历史回滚。差异对比引擎基于段落MD5哈希(前50字符)+段落索引双保险定位,使用CSS样式实现红底纹(原文)+绿底纹(建议)的直观对比效果,帮助用户快速理解每处修订的具体变化。修订状态包括pending(待处理)、accepted(已接受)、rejected(已拒绝)、modified(已修改)四种,完整记录每次修订的处理情况。
导出最终文档:完成所有修订后,系统会自动生成v2版本的最终申请书,保存在"data/output/"目录中,文档格式完全符合NSFC提交要求,可直接用于正式申报。最终文档包含完整的申请书正文、标准格式摘要表格、规范的章节标题与正文格式,用户只需补充(三)其他需要说明的情况等个人特定信息即可提交。
技术亮点
智能权重分配:系统自动基于章节编号分配内容质量要求,章节编号≤2(立项依据、研究基础等核心章节)强制AI生成高质量内容,章节编号≥3(技术路线、研究方案等)可使用占位符或简述,确保重点章节内容充实。SectionWeightManager模块通过解析文档结构自动识别章节编号,无需硬编码即可实现权重分配。核心章节(一、二)会获得更高的内容质量要求与生成长度限制,确保立项依据与研究基础部分的充分阐述。
差异化对比引擎:基于段落MD5哈希(前50字符)+段落索引双保险定位,使用CSS样式实现红底纹(原文)+绿底纹(建议)的直观对比效果,帮助用户快速理解每处修订的具体变化。差异对比模块使用difflib库进行文本差异分析,结合段落级别的定位机制确保修订建议的精准应用。即使文档内容有轻微变化,MD5哈希与段落索引的双重保障仍能准确定位目标段落。
多模型支持架构:支持Kimi (kimi-thinking)、DeepSeek、豆包、通义千问等多模型配置,可根据不同任务特点为每位Agent单独指定AI模型,实现性能与成本的最优平衡。系统内置了模型降级链机制,当主模型触发限流(429错误)时自动切换到备用模型,确保撰写流程的连续性。指数退避重试策略在1秒→2秒→4秒的渐进延迟中平衡系统负载与用户体验。
完整审计追踪:运行日志位于"logs/"目录,包含结构化运行日志与完整Agent行为链,确保整个撰写过程的透明性与可追溯性,方便用户了解每条建议的生成来源与依据。
"grant_aide_YYYYMMDD.log"文件记录系统运行状态与错误信息,"agent_traces/"目录保存每个Agent的完整行为链,包括输入提示词、输出结果、处理时间等详细信息,为审计与调试提供完整数据支持。
下载链接
通过百度网盘分享的链接:
链接: https://pan.baidu.com/s/17Aytpo02l71ylBtrDC0r1w?pwd=73am
提取码: 73am
反馈优化
为了第一时间收集大家在使用 NSFCAgent 时遇到的各种问题,我们创建了一个用户问题反馈与优化群聊,我们会查看每一条问题,逐一分析、定位原因,并根据大家的实际使用需求,持续对软件进行优化和更新,让 NSFCAgent 越来越好用。
